ClioSport.net

Register a free account today to become a member!
Once signed in, you'll be able to participate on this site by adding your own topics and posts, as well as connect with other members through your own private inbox!

  • When you purchase through links on our site, we may earn an affiliate commission. Read more here.

The Power PC Thread [f*ck off consoles]



Beauvais Motorsport

ClioSport Club Member
I'm not 100% sure what the developer(s) meant with that comment, but it suggests that introducing new enumerated values (perhaps to represent new /additional colours) means that they also need to be replicated in multiple locations (i.e. the files you mention). For enums, this seems like a bad design decision as you generally want to specify them once in a well-defined source location.



It seems that a mixture of managed and unmanaged code is being used here. As you mentioned, .NET Framework 4.8 is being used in part along with unmanaged code, which looks a lot like C++ to me. The colour/styling themes in the unmanaged assembly look a lot like the resources that get spat out when writing a C++ application using the MFC library. This makes sense as, in my previous post, I mentioned that I believed Solidworks was written originally in MFC.

I would imagine that the managed code (.NET Framework) is marshalling data to/from the unmanaged assembly's resource section to style and present the user interface. And I'm assuming that that is what you are trying to figure out to create new styling (or edit existing styling)? It can be tricky decompiling a DLL and the process is not necessarily straightforward. DLLs may be wholly encrypted, partially encrypted, obfuscated... and they may not.

However, even if we assume that a DLL can be successfully decompiled, other problems would need to be overcome. In this case, being able to replicate those enumerated values in other files. Just having those files available and being able to change them doesn't mean they will magically work. You would need the entire code base in which those files reside. You would need to make the changes to the files (adding the enums), and then rebuild the entire code base.

On the subject of the enums, do you have any examples of what they are or might be? In C# and C++, enums are designed to represent discrete sets of named constants, typically using integer values. As such, they cannot directly store complex data types like an RGB triplet.



As above, it looks/feels/smells a lot like legacy Win32/MFC given the assembly structure and the naming conventions used in the resource section.

Thank you for the guidance, has pointed me in the right directions quickly!

In that txt for the theme rgb colours, there are random notes made by someone like "JCW - WE WANT A HORIZONTAL SEPARATOR, BUT NOT VERTICAL SO CODE NEEDS TO CHANGE", have included the file if you're curious.


The unmanaged file contains nearly all of the icons/buttons/logos png's in different resolutions, using resource hacker I can replace them with a different colour or image, top left logo used to be red. This info may not help at all..

5765765765.PNG



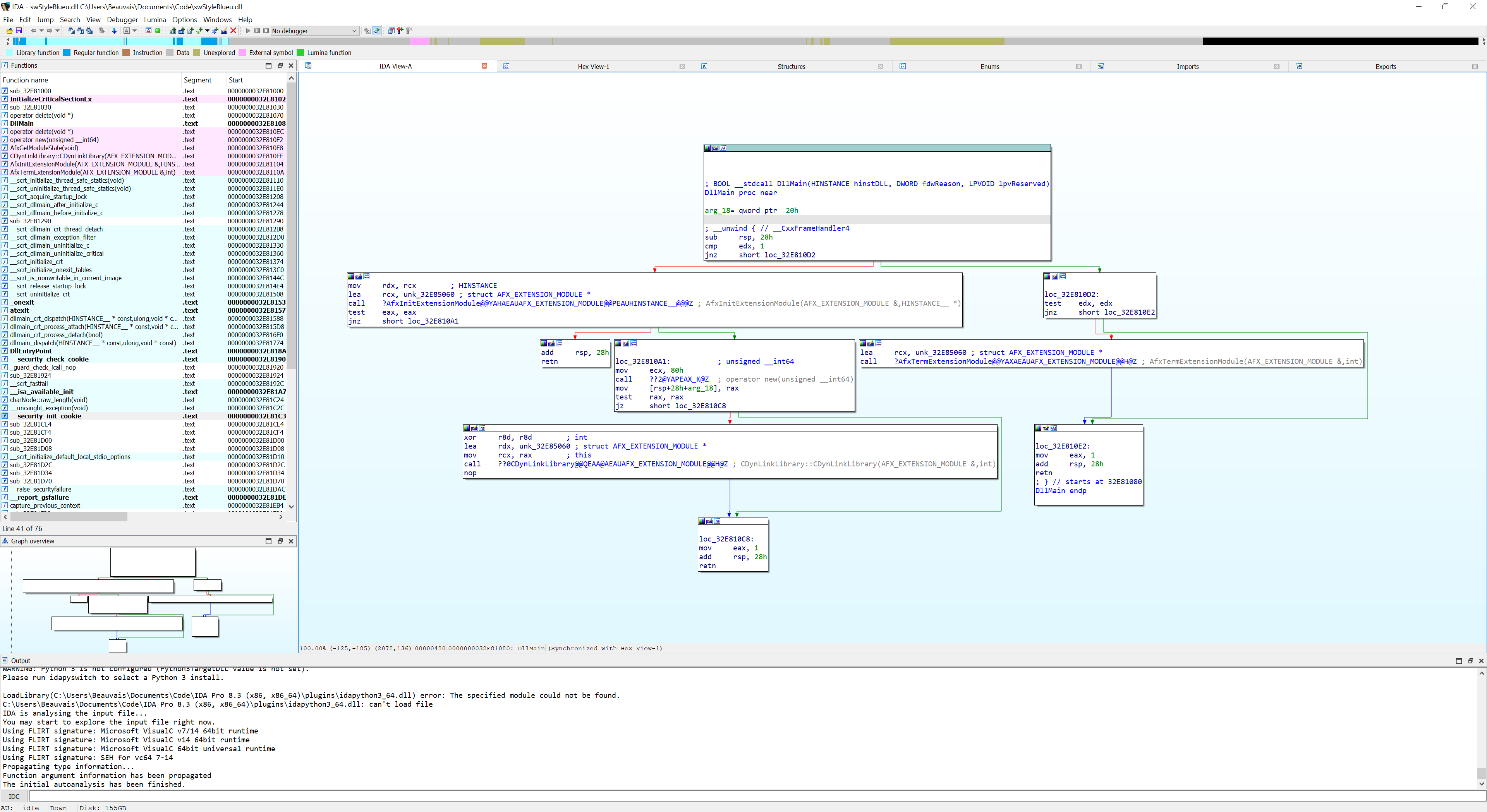
The directory that they point to in the txt file starts with am, I just had a play in IDA and opened a different dll which came up with this, implying 'am' is a folder in c drive. It couldn't find it but went through anyway and came up with this.

Untitled.png


2.PNG




This is a another dll for ref.

3.PNG




The main dll that contains the theme txt files.

Capture.PNG



As far as what Id like to change/modify about the ui, its probably the equivalent of learning to swim by jumping off a cruise ship in the middle of the pacific now seeing how IDA decompiles the dll files.
The first image I shown with the feature manager to the left has a solid colour background, 247, 247, 247 in the txt file which I confirmed is right. Id like it to be transparent. Now the possibly good news is there is a transparent feature tree in sw but it doesn't stay shown once you've created a sketch or feature, so you have to press c twice to open it again, also you have to L click a feature before you can r click to list options to change, something small but as far as work flow goes it slows you down. I guess changing how the transparent tree functions could be no easier as you still have to find the file that contains the code and edit/ compile.

Said tree, it also hides half of the text until you hover over it. So 3 changes that I would want to make.

Sw ui.png



Edit: I just opened a large file and with the transparent tree open it runs so slow lol. At least theres merit in trying to learn, right..? :LOL:
 

Attachments

  • IDR_COLOR_THEME_LIGHT.txt
    16.7 KB · Views: 82
Last edited:

Beauvais Motorsport

ClioSport Club Member
For enums, this seems like a bad design decision as you generally want to specify them once in a well-defined source location.

Which happens to be the case.. When it brought up the message about microsoft symbol server in IDA I didnt know what that meant, had a quick search and realised its something at the companies end. Changed some of the values randomly in the txt file and it works. Well at least I know you can completely customize the ui colour scheme in solidworks if all else. If from my reading is correct IDA decompiles C++ into C ish? So in some dlls its mostly impossible to know what the code is for. More to read and learn about I guess!

@Touring_Rob

Untitled.png
 

SharkyUK

ClioSport Club Member
Thank you for the guidance, has pointed me in the right directions quickly!

In that txt for the theme rgb colours, there are random notes made by someone like "JCW - WE WANT A HORIZONTAL SEPARATOR, BUT NOT VERTICAL SO CODE NEEDS TO CHANGE", have included the file if you're curious.


The unmanaged file contains nearly all of the icons/buttons/logos png's in different resolutions, using resource hacker I can replace them with a different colour or image, top left logo used to be red. This info may not help at all..

View attachment 1714198


The directory that they point to in the txt file starts with am, I just had a play in IDA and opened a different dll which came up with this, implying 'am' is a folder in c drive. It couldn't find it but went through anyway and came up with this.

View attachment 1714199

View attachment 1714202



This is a another dll for ref.

View attachment 1714201



The main dll that contains the theme txt files.

View attachment 1714200


As far as what Id like to change/modify about the ui, its probably the equivalent of learning to swim by jumping off a cruise ship in the middle of the pacific now seeing how IDA decompiles the dll files.
The first image I shown with the feature manager to the left has a solid colour background, 247, 247, 247 in the txt file which I confirmed is right. Id like it to be transparent. Now the possibly good news is there is a transparent feature tree in sw but it doesn't stay shown once you've created a sketch or feature, so you have to press c twice to open it again, also you have to L click a feature before you can r click to list options to change, something small but as far as work flow goes it slows you down. I guess changing how the transparent tree functions could be no easier as you still have to find the file that contains the code and edit/ compile.

Said tree, it also hides half of the text until you hover over it. So 3 changes that I would want to make.

View attachment 1714203


Edit: I just opened a large file and with the transparent tree open it runs so slow lol. At least theres merit in trying to learn, right..? :LOL:

The DLL file decomp images don't really show anything that will be useful I'm afraid, unless you are interested in a breakdown of the assembly language instructions of the code segments contained within the DLL. I can see in one of them the code that handles how DLLs are attached to, detached from, loaded and unloaded, which is a mechanism implemented by DLL developers so that each of those stages of DLL life-cycle management can be hooked into. However, this probably doesn't help you much!

With all due respect, what you are attempting to do is far, FAR more complex than you may realise. In fact, it's also impossible unless you have access to the complete SolidWorks source code and the required build tools and supporting libraries. You cannot change or alter features within the software just by hacking a DLL. You've probably got about as far as you can go in terms of being able to hack the colour values for the UI and change the likes of logos and images that you already have access to in that DLL. Being able to change the transparency and functionality of the tree/menu within the app requires the full source code for the application. Sadly, I don't think Solidworks will give you that no matter how nicely you ask!

Which happens to be the case.. When it brought up the message about microsoft symbol server in IDA I didnt know what that meant, had a quick search and realised its something at the companies end. Changed some of the values randomly in the txt file and it works. Well at least I know you can completely customize the ui colour scheme in solidworks if all else. If from my reading is correct IDA decompiles C++ into C ish? So in some dlls its mostly impossible to know what the code is for. More to read and learn about I guess!

@Touring_Rob

View attachment 1714204

The decompiler doesn't convert from one language into another. It will know which compiler was used to generate the code from some sort of signature, and it attempts to break down the code segment into the various named functions and modules so as to appear as close to the original source as possible (this is a gross simplification of the process). Sometimes that is not possible and it may just show the assembly language instructions (as seen in the above DLL images). It's difficult to explain as it really is a complex area and would take a lot of time to write down. It would also likely make very little sense unless you have an extensive software engineering background and knowledge of compiler theory and practice, how software works at the very lowest level, and so forth.

With all due respect, you cannot really go any further than what you have already found (i.e. perhaps changing existing images and logos within a given DLL, or changing the RGB colour values in order to alter an existing colour theme/style. Decompilation is an incredibly complicated and complex skill that requires an intimate knowledge of software platforms, the technologies being leveraged, etc. On top of that, there is a huge gulf between being able to decompile/look at a DLL and its contents and altering it to change the functional behaviour it provides (if it is at all possible). There is also the ethical and legal side as licenses generally prohibit the hacking and reverse-engineering of proprietary technology and products! 🫣

I'm not meaning to belittle or cast doubt on your abilities by any means - it's just that what you are ultimately wanting to do is not possible.
 

Flob

ClioSport Club Member
I stopped trying to modify other people programs a long time ago @Beauvais Motorsport - the issue for me was/is that you spend a lot of time doing something and then when an update comes along you lose all of our changes so have to repeat.... a year on from the last time so you've forgotten most of it. You could make a little python app that makes all the changes for you but you are still at the mercy of SW developers continuing to do things using previous logic.

As for the UI - I don't close the ribbon, I bought a bigger monitor :ROFLMAO:
 

Beauvais Motorsport

ClioSport Club Member
@SharkyUK Really appreciate it mate. My abilities include downloading software and putting files in them lol. Deep down I knew it was a very long shot but wanted to find out how how much is actually possible. But, this has pushed me in the right direction to start learning how to create my own add in for sw of which there are quite a few videos and info on.

@Touring_Rob do you have knowledge in programming, c#, c++? I know you said about the ecu work you used to do.
Lol my 32” curved is great but I can’t help but imagine a ultra widescreen.
 

Flob

ClioSport Club Member
Negative. I only do python for PC apps and C++/some VHDL for firmware dev which is very different to C++ for PC application stuff - the language is similar/the same but from my limited experience its application is a totally different animal. I've never written anything in C# at all.
 

Beauvais Motorsport

ClioSport Club Member
@SharkyUK Fake transparent ;) Fortunately the txt file has all the border line colours and main background is just done in menus to blend them all together. Still they need to sort me out with the source code!!

Blue test.png


@Touring_Rob I was looking at some add in tutorial videos on youtube and they are going through the whole procedure which is nice. Although I know what I want to do will require a bit of work, a basic suspension kinematics add in, I really want to keep everything in sw and doing so you will be able to set limits in the assembly, if you alter geometry/suspension you can see how that changes the travel limits and check for clearances quickly, thats just part of it anyway.
I know there is motion and you can set the min/max travel then take the graphs plotted in time and change to travel after in photoshop or the likes (how I thought you could do it anyway) but why do all that when it could be done right from the get go?

The dedicated software's aren't exactly motivating as well. Its 2024, things dont have to look so basic anymore.

234555.png
 

Flob

ClioSport Club Member
blue-test-png.png


I would hate using solidworks on your comp 😂

I've never designed suspension stuff in solidworks (or anything else) but I have designed a lot of mechanisms, I nearly always do them as sketches and then later once I have modelled the real parts I set limits at an assembly level and just run the auto clearance evaluation tool at each limit.

With the exception of mass related stuff (I guess unless you know it) I suspect you could excel suspension stuff out faster than blank sheet solidworks.
 

Beauvais Motorsport

ClioSport Club Member
View attachment 1714303

I would hate using solidworks on your comp 😂

I've never designed suspension stuff in solidworks (or anything else) but I have designed a lot of mechanisms, I nearly always do them as sketches and then later once I have modelled the real parts I set limits at an assembly level and just run the auto clearance evaluation tool at each limit.

With the exception of mass related stuff (I guess unless you know it) I suspect you could excel suspension stuff out faster than blank sheet solidworks.

I thought you'd like the cold and soulless ui I just made.. :LOL:

See it didn't take me long to be hooked on shortcuts toolbar, you hardly move the mouse and move it the same distance each time to select whatever feature/sketch thing you want. I made sure everything I use is in the bars so have no reason for command manager.

I've only assembled press fit components so far and haven't used clearance verification, good to know about it! Say you had a ball joint in a subframe assembly, how does it work to calculate the limit, or does it just calculate which components are the first to limit in the assembly?
 

Flob

ClioSport Club Member
Have a quick google for dynamic clearance. As always with Solidworks there are a number of different ways to achieve a similar thing. With dynamic clearance you can limit motion based upon clearance between parts. So as you move an assembly about it will stop moving before parts morph through other parts. I find it works ok(ish) but still prefer eyeballing it then running the clearance tool.

In your example I would just undersize the ball, but keep the shank the right size then move to each limit and run the check. You can also place a sensor which will tell you what angle your suspension arm (for example) is at.

You can also do similar within a motion study.
 

Beauvais Motorsport

ClioSport Club Member
Thank you brilliant man. That's all want I wanted.

trump.gif


Looks easy at first glace but the parting line/drafts on the bushing end are hard. Draft/chamfer seemingly follows a partial ellipse the best I can explain it. Had a play using Hold Line parameters in face face chamfer but not sure. Only thing holding me back ffs.

arm.png


arm2.png
 
Last edited:

Darren S

ClioSport Club Member
I still don’t know wether I should get RGB for the first time on my new build, would be nice to change colours when you want but on the other hand I just want a plain look.
From a personal view - the RGB obsession is visual AIDS for me. Pointless, gimmicky and usually controlled by software (looking at you iCUE) that is the epitome of bloatware. Thank god that stuff like OpenRGB exists.

I couldn't think of anything worse that looking at the screen straight ahead, whilst my PC off to one side, is looking like John Travolta's floor...

1728548042705.gif
 

Beauvais Motorsport

ClioSport Club Member
When you say that the AMD won't POST - as in absolutely nothing? No text/image/anything?

Can you get to BIOS at all?
Nothing.. I was able to do a mobo bios flashback but didnt help. Scan said even if there isn't anything wrong with the amd setup I just bought they will refund.

The guy over the phone said about the i9 fault and that even with the recent bios update (which I know I did) it wouldnt help if the cpu is already degraded. I'm hoping they can repeat some of the errors because on the off chance I could boot into the intel setup it would be ok for a bit.
 

mace¬

ClioSport Club Member
  Clio
From a personal view - the RGB obsession is visual AIDS for me. Pointless, gimmicky and usually controlled by software (looking at you iCUE) that is the epitome of bloatware. Thank god that stuff like OpenRGB exists.

I couldn't think of anything worse that looking at the screen straight ahead, whilst my PC off to one side, is looking like John Travolta's floor...

View attachment 1714311
All black with white LED fans is the future. apart from I've got a tiny little strip of lights on my MB that I can't figure out how to turn off. they are on even when it is powered off.
 

Darren S

ClioSport Club Member
All black with white LED fans is the future. apart from I've got a tiny little strip of lights on my MB that I can't figure out how to turn off. they are on even when it is powered off.
Yeah, it's annoying as s**t. Why would anyone design lights to be on a device when the thing is switched off? It's not like its a status light or anything - just pointless. Lets have the microwave lighting up the kitchen or the washing machine doing similar, when neither of them are on. :rolleyes:

Worse, is when you have to go out of your way to find out how to switch the bloody things off. It should be the inverse - if people want their devices to do a rain shower effect of multi-coloured lighting on a PC they are not using - then fine. But they are the exception.... not the norm.
 

Maccy

ClioSport Club Member
  Straight 6
Motherboard lights can usually be controlled either in the bios or with the manufacturer software?
 

Geddes

ClioSport Club Member
  Fiesta Mk8 ST-3
My pc and monitor is literlitly next to each other and it would be distracting having flashing muliticoloured lights going off but, would be nice to have a static colour going on and not flashing away. I did see a thumbnail of a build couple days ago all black with white RGB fans and it did look smart. I'm still in the air at the minute for RGB. Still plenty of time
 

Cookie

ClioSport Club Member
I will never not be in favour of full rainbow vomit. I have dialled the intensity down to ~25% (from 100%) because I have 10 case fans, lights on the RAM and also lights on the GPU (and the water block has lights too) 😂
 

Geddes

ClioSport Club Member
  Fiesta Mk8 ST-3
Been looking at a newer keyboard, i've had the K120 Logitec for a long time now, had it replaced like for like couple years ago. I still got my Logitec G5 mouse from when i was playing BF2142 and it's still going, i really like the blue camo effect on it. What's peoples thoughts on getting a upgrade on a Logitec keyboard?
 

Grandpa Joe

ClioSport Club Member
I used to hate RGB, then I used to have it on a solid colour but not full brightness. Then when I moved the PC into the house and the teenage kids insisted I have it on full rainbow mode I got used to it and it's stayed.
 

Geddes

ClioSport Club Member
  Fiesta Mk8 ST-3
Nice, I’ll be interested in the 5060 , possibly the 5070 depending on price if it’s not too much more

Is there any tech details yet?
 

R3k1355

ClioSport Club Member
AMD need to pull their finger out of their arse and get some f**king cards on the market before NVidia eat their lunch.

They might have said they don't intend to compete at the very top end this generation, but if NVidia have everything tied up from £2000+ down to £500 cards, what exactly do AMD think they're going to be selling?
 
Last edited:

Ant1

Brembo! Brembo! Brembo!
ClioSport Club Member
Curious to see when these can be preordered, or will it be a s**t show like the 4000 series.
 

Wilkeh

ClioSport Club Member
  MK4 Anni & MK5 Edt30
Well I'm disappointed with the latest Intel chips for gaming then, think I'm going to stick with my trusty 12900k. Or go team red....
 

Geddes

ClioSport Club Member
  Fiesta Mk8 ST-3
I havnt seen any videos yet on the reviews and benchmarks on the new intel cpus, what they been saying?

My current cpu is intel and new one next year was going to be AMD anyway since decided few years ago
 


Top